En muchas industrias que buscan optimizar sus procesos a través de control y monitorización remota, la tecnología IoT busca resolver la capacidad de poner un sensor y/o actuador sin la necesidad de tener el controlador o la interfaz in situ, otorga la capacidad de desplegar los datos requeridos por el usuario de manera remota.
La tecnología IoT logra acumular la información requerida por el usuario y desplegarla donde sea que se requiera monitorear, ya sea de una línea de producción tan grande como puedas imaginarla, o en un campo de agricultura donde se necesita tener conocimiento de la temperatura y humedad que existe en diferentes puntos del plantío para tomar mejores decisiones sobre planes de riego y fertilización.
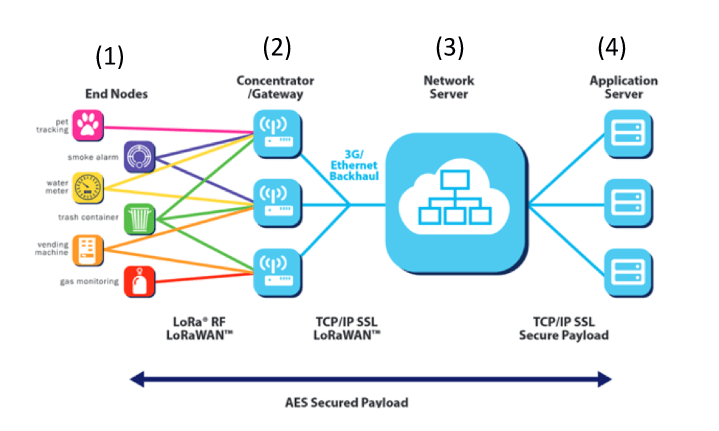
LoRa es una tecnología de comunicación inalámbrica entre dispositivos IoT como lo son sensores o actuadores, se encarga de unir diferentes dispositivos en una red de tipo estrella donde el nodo se comunica con el Gateway más cercano a él, logrando comunicar o conectar dispositivos a largas distancias y así generar una red inalámbrica con tus dispositivos; la arquitectura LoRa se compone principalmente por un Nodo/End device, Gateway, Servidor de red y un servidor de aplicación.
- Nodo: Son los sensores o actuadores que envían o reciben información en paquetes de datos mediante comunicación LoRa hacia un Gateway.
- Gateway: Es un dispositivo que permite a los Nodos conectarse a internet para guardar la información en la nube.
- Servidor de red: Tiene la tarea de administrar los mensajes recibidos por el o los Gateways.
Servidor de aplicación: Es el encargado de las acciones a realizar cuando se tiene la información recibida.

En este artículo te mostraremos los pasos a seguir para configurar un módulo LoRa Heltec Wireless Stick Lite como Nodo el cual se conecta a un sensor de humedad de suelo fc-28, el cual envía la información hacia otra tarjeta Heltec Wireless Stick Lite configurada como un Gateway, mediante el módulo Wi-fi integrado guardamos la información adquirida en un servidor de red en la nube.
Materiales.
Los materiales que vamos a utilizar para este proyecto son los siguientes:
- 2 Tarjetas de desarrollo Wireless Stick Lite
- 2 Cables USB a MicroUSB
- 1 Sensor higrómetro / humedad del suelo FC-28
Crear sensores inalámbricos con tecnología Lora
Con la realización de este proyecto podrás configurar una tarjeta Nodo para adquirir la información de la humedad del suelo conectándolo a un sensor de humedad FC-28 para enviarla mediante comunicación LoraWAN hacia otra tarjeta configurada como Gateway, haciendo uso del módulo Wi-Fi en la tarjeta Gateway puedes administrar la información recibida en el servidor de red Arduino Cloud, también en esta aplicación puedes diseñar un Dashboard/Interfaz para poder visualizar los datos del servidor de red en tiempo real.

Esta actividad se divide en cuatro partes:
- Conexión de hardware.
- Configuración de la tarjeta Nodo en Arduino IDE.
- Configuración de la tarjeta Gateway en Arduino Cloud.
- Creación de una interfaz en Arduino Cloud.
Conexión de hardware
Para iniciar con la conexión correcta del hardware siga los siguientes pasos:
1.1. Conecte el sensor de humedad de suelo A0 a la tarjeta Wireless Stick Lite en el pin GPI_04, como se muestra en la siguiente figura:

Configuración de la tarjeta Nodo
Para configurar la tarjeta Nodo es necesario contar con el software Arduino IDE en tu computadora.
A continuación, se describe el código:
Declaración de librerías y variables.
En este apartado declaramos las librerías para darle soporte a las tarjetas de Heltec; define la banda de frecuencia (915MHz) y define una variable para relacionarla con el pin utilizado.

Función Setup ()
En la función Setup () estableceremos las condiciones iniciales del programa, tales como inicialización de la conexión LoRa/ recepción del puerto serial, configuración del pin.

Función void loop ()
Dentro de la función void loop () se encuentran todas las funciones que se ejecutarán en el programa cíclicamente, declaramos una variable de lectura para el pin 4, y realizamos una operación aritmética para invertir el valor del sensor, puesto que a mayor humedad registre el sensor el valor analógico leído es 0 y sin agua el valor máximo es 4095.
También tenemos impresión de valores en el monitor serie y el envió de datos por medio de la comunicación LoRa.

Configuración del Gateway en Arduino Cloud
La programación y configuración del Gateway se realiza en Arduino Cloud. Es importante tener una cuenta, puedes regístrate aquí.

Configuración de la tarjeta Gateway Wireless Stick Lite a Arduino Cloud
Dentro de Arduino Cloud selecciona la pestaña de dispositivo y selecciona la pestaña ADD

Selecciona la opción “Set up a 3rd Party device”, busca y selecciona la placa Heltec Wireless Stick Lite.

Nota: Es importante que guardes el “Secret Key” de tu dispositivo para continuar con la configuración.

Dentro de la pestaña “Things” vincula el dispositivo creado añadiendo el “Secret Key”, también agrega las credenciales de tu red para conectar el dispositivo.

Declaración de variables
- En la pestaña “Things” presiona el botón “ADD VARIABLE”.
- Introduce los parámetros necesarios para poder crear una variable llamada “lectura”, la cual es de tipo “string”, es una variable que periódicamente estará tomando la lectura de la tarjeta Nodo cada 5 segundos “variable Update Policy”.

Crea otra variable que sea “Read Only” con el nombre “Soil” de tipo numérica “int” con una periodicidad de 5 segundos. Toma de referencia el ejemplo anterior.
Las variables que hayan sido creadas se guardan en la nube.

Programación
Arduino Cloud crea un programa por defecto, el cual no debes de modificar, solo puedes añadir líneas de código, librerías e incluso puedes añadir funciones.
Para encontrar el sketch, asegúrate de estar en la pestaña “Things” y da clic en “Sketch”.
Es recomendable editar el sketch en la opción “</> Open full editor”.

En esta sección puedes encontrar más opciones como librerías, ejemplos, referencias, monitor serie, etc.

Declaración de librerías
En este apartado añadimos las librerías para darle soporte a las tarjetas de Heltec y definimos la banda de frecuencia.

Función Setup ()
En la función Setup () estableceremos las condiciones iniciales del programa, tales como inicialización de la conexión LoRa/ recepción del puerto serial, inicialización de Arduino Cloud.


Diseño de una interfaz
En la pestaña “Dashboard” en Arduino Cloud diseña una interfaz para poder visualizar los datos recibidos del Nodo con el sensor de humedad de suelo fc-28 en tiempo real.
Agrega Widgets de acuerdo con las variables creadas.

Selecciona un Widget, coloca un nombre y realiza el enlace con la variable creada para humedad.

Para enlazar el Widget con la variable selecciona el dispositivo creado al principio y después selecciona la variable.

Tendrás creada tu interfaz en Arduino Cloud para visualizar la información en tiempo real.

Aquí se visualiza en un porcentaje la humedad del suelo; esta lectura es obtenida por el sensor higrómetro (fc-28) conectado a la tarjeta Nodo conectado a una red de internet se encuentra la tarjeta Gateway recibiendo los datos por comunicación LoRa, con una interfaz diseñada en Arduino Cloud podemos añadir “Widgets” para revisar lecturas en tiempo real, también puedes agregar tablas las cuales guardan lecturas anteriores, así podrás tener un registro.
Puedes descargar los códigos completos de este tutorial dando click aquí.
Como pudimos ver a lo largo de este tutorial, existen herramientas que nos ayudan a hacer implementaciones muy sencillas de IoT para tus aplicaciones y así facilitar el monitoreo y/o el control remoto de las mismas, Arduino Cloud nos presenta una serie de características que permiten visualizar datos de manera remota, adaptándose fácilmente a múltiples tecnologías y tarjetas de desarrollo.
Para mayor información o dudas escríbenos a:
lvergara@agelectronica.mx
Visita nuestra tienda virtual
Encuentra nuestras sucursales y horarios de atención aquí
¡Síguenos en redes sociales!


